-
Notifications
You must be signed in to change notification settings - Fork 13
Use mappers for parsing TarantoolResult instead of single converter #300
New issue
Have a question about this project? Sign up for a free GitHub account to open an issue and contact its maintainers and the community.
By clicking “Sign up for GitHub”, you agree to our terms of service and privacy statement. We’ll occasionally send you account related emails.
Already on GitHub? Sign in to your account
Conversation
058f5e0
to
aae264b
Compare
@akudiyar I need you to see concepts. I haven't finished with javadocs and refactoring, but you can give your opinion about structure and hierarchy |
There was a problem hiding this comment.
Choose a reason for hiding this comment
The reason will be displayed to describe this comment to others. Learn more.
@ArtDu Thanks for such detailed changes description, very much appreciated!
The PR is in a good shape, so let's remove some roughness and it's good to go.
General comments/questions:
- Please avoid mixing meaningful changes with re-indentation and renaming files next time. It makes things hard to review. Such changes need to be applied in atomic commits and better in separate PRs.
- I didn't like much the idea of renaming the container mappers and adding "s" to "tuple". See one of the comments below for more details.
- Would you mind elaborating a bit more about "converter without target type"? I understand the raw idea, but using an untyped generic interface tricks the compiler, so we need at least to use some workarounds or unspecified
Object
type generics likeValueConverter<?, ?>
if we don't care about the result type. - We need to put more documentation about the converters in the DefaultMapper and other classes. Especially we need to describe the workflow where each result mapper class is used in. This will ease understanding of this code if we will have to fix bugs here.
src/main/java/io/tarantool/driver/api/tuple/TarantoolMultiTuplesResult.java
Outdated
Show resolved
Hide resolved
* @see TarantoolTuplesResult | ||
*/ | ||
public interface TarantoolTupleSingleResult extends SingleValueCallResult<TarantoolResult<TarantoolTuple>> { | ||
public interface TarantoolSingleTuplesResult extends SingleValueCallResult<TarantoolResult<TarantoolTuple>> { |
There was a problem hiding this comment.
Choose a reason for hiding this comment
The reason will be displayed to describe this comment to others. Learn more.
The logic behind this name was the following: SingleResult<T>
+ T := TarantoolTuple
gives us "single result of Tarantool tuple type", and with English language rules the adjective nouns are placed in front of the object being described, so that we get TarantoolTuple single result
.
What's the new naming logic, would you mind explaining that?
There was a problem hiding this comment.
Choose a reason for hiding this comment
The reason will be displayed to describe this comment to others. Learn more.
My logic was that we have TarantoolTupleResult stuff and we add on this stack SingleConverter. And we add some words, so we should have this SingleTarantoolTupleResult like we have a stack from the top to bottom, but from the lef to the right. I don't know why I added Tarantool to begin of name
In general, I propose names SingleValueTarantoolTupleResult
or SingleValueWithTarantoolTupleResult
There was a problem hiding this comment.
Choose a reason for hiding this comment
The reason will be displayed to describe this comment to others. Learn more.
The latter variants look more meaningful but still are too long. The nasty part about Java long names is that they greatly reduce readability when being re-idented with newlines.
} | ||
} | ||
|
||
public MultiValueCallResultImpl(Value result, MessagePackValueMapper valueMapper) { |
There was a problem hiding this comment.
Choose a reason for hiding this comment
The reason will be displayed to describe this comment to others. Learn more.
Do we really need the existing method once we have this new one? We need either to remove the former one or to refactor them in a way that eliminates the copy-paste.
There was a problem hiding this comment.
Choose a reason for hiding this comment
The reason will be displayed to describe this comment to others. Learn more.
We need it when we pass only one converter to parsing. We parse callForMultiResult with one converter on the top of stack
public class DefaultArrayValueToTarantoolResultConverter<T> | ||
implements ValueConverter<ArrayValue, TarantoolResult<T>> { | ||
|
||
private static final long serialVersionUID = -1348387430063097175L; |
There was a problem hiding this comment.
Choose a reason for hiding this comment
The reason will be displayed to describe this comment to others. Learn more.
nit: We used previously the file creation date as a version UID. Although it doesn't matter much, it will be easier to compare the updated value if we by any chance change it after changing the class structure in the future.
|
||
private final ValueConverter<Value, T> valueConverter; | ||
|
||
public SimpleSingleValueCallResultConverter(ValueConverter<Value, T> valueConverter) { |
There was a problem hiding this comment.
Choose a reason for hiding this comment
The reason will be displayed to describe this comment to others. Learn more.
Looks like this ValueConverter
type spec is not flexible. I believe we need ? extends Value
or ArrayValue
here.
There was a problem hiding this comment.
Choose a reason for hiding this comment
The reason will be displayed to describe this comment to others. Learn more.
There was a problem hiding this comment.
Choose a reason for hiding this comment
The reason will be displayed to describe this comment to others. Learn more.
If we leave Value
here, it will prevent us from passing a ValueConverter<ArrayValue, List<String>>
for example. That can cause some trouble in the derived libraries because that's how the compiler works. The users will have to create a converter with a generic "Value" generic type, which means an "in-line" converter from a lambda function may not work sometimes or will require some dirty casts and excessive code.
Let's look together at the code if you change this to a supertype generic. Maybe I will see some hints there.
There was a problem hiding this comment.
Choose a reason for hiding this comment
The reason will be displayed to describe this comment to others. Learn more.
This converter is used only in one place in SingleValueCallResultImpl
. Because we expect any value in there we should use Value like it was before https://github.com/tarantool/cartridge-java/blob/master/src/main/java/io/tarantool/driver/mappers/converters/value/custom/SingleValueCallResultConverter.java .
cartridge-java/src/main/java/io/tarantool/driver/core/SingleValueCallResultImpl.java
Line 32 in 339b5de
value = valueConverter.fromValue(result.get(0)); |
cartridge-java/src/main/java/io/tarantool/driver/core/SingleValueCallResultImpl.java
Lines 16 to 34 in 339b5de
public class SingleValueCallResultImpl<T> implements SingleValueCallResult<T> { | |
private final T value; | |
public SingleValueCallResultImpl(ArrayValue result, ValueConverter<Value, T> valueConverter) { | |
if (result == null) { | |
throw new TarantoolFunctionCallException("Function call result is null"); | |
} | |
if (result.size() == 0 || result.size() == 1 && result.get(0).isNilValue()) { | |
// [nil] or [] | |
value = null; | |
} else if (result.size() == 2 && (result.get(0).isNilValue() && !result.get(1).isNilValue())) { | |
// [nil, "Error msg..."] or [nil, {str="Error msg...", stack="..."}] | |
throw TarantoolErrorsParser.parse(result.get(1)); | |
} else { | |
// [result] | |
value = valueConverter.fromValue(result.get(0)); | |
} | |
} |
It'd work if we had generic method. But we have determined type and method require only this captured ? extends Value type
implements ValueConverter<ArrayValue, SingleValueCallResult<T>> { | ||
|
||
private static final long serialVersionUID = 20200708L; | ||
private static final long serialVersionUID = 7218783308373068532L; |
There was a problem hiding this comment.
Choose a reason for hiding this comment
The reason will be displayed to describe this comment to others. Learn more.
nit: the random UID values are not too readable when you change them 🙂
src/main/java/io/tarantool/driver/mappers/factories/MultiValueResultMapperFactory.java
Outdated
Show resolved
Hide resolved
src/main/java/io/tarantool/driver/mappers/factories/ResultMapperFactoryFactory.java
Outdated
Show resolved
Hide resolved
249e2f6
to
a122a34
Compare
Yeah, you're right, we should have done it early. I created PR #304 with codestyle and refactoring
It's my fault, I'm always forgetting the rule that nouns can be adjectives. I returned
We still can use generics for main purpose to determine return type public interface ValueConverter<V extends Value, O> extends Converter {
/**
* Convert MessagePack entity to a Java object
*
* @param value entity
* @return object
*/
O fromValue(V value);
... Also driver used the generic target type from converter for second purpose. It was used to determine converter by target Type when we call |
@akudiyar Maybe we should add new interface with simple use of mappers above the factories in another PR. Cause it's so hard to use them now List<?> result = client.call("f",
client.getResultMapperFactoryFactory().customStructureResultMapperFactory().withArrayValueToTarantoolResultConverter(
(list) -> {
return list.get(0).asStringValue();
}
)).join(); For example: public interface ResultMapperFactory {
TarantoolResultMapper<TarantoolTuple> withTarantoolTupleMapper(
MessagePackMapper messagePackMapper, TarantoolSpaceMetadata spaceMetadata);
TarantoolResultMapper<TarantoolTuple> withUnflattenTupleMapper(
MessagePackMapper messagePackMapper, TarantoolSpaceMetadata spaceMetadata);
TarantoolResultMapper<TarantoolTuple> withFlattenTupleMapper(
MessagePackMapper messagePackMapper, TarantoolSpaceMetadata spaceMetadata);
CallResultMapper<TarantoolResult<TarantoolTuple>, SingleValueCallResult<TarantoolResult<TarantoolTuple>>>
withSingleValueTarantoolTupleResult(
MessagePackMapper messagePackMapper, TarantoolSpaceMetadata spaceMetadata);
<T> CallResultMapper<T, SingleValueCallResult<T>>
withSingleValueResultConverter(
ValueConverter<Value, T> structureConverter);
} before: MessagePackValueMapper valueMapper = client.getConfig().getMessagePackMapper();
CallResultMapper<TestComposite, SingleValueCallResult<TestComposite>> mapper =
client.getResultMapperFactoryFactory().<TestComposite>singleValueResultMapperFactory()
.withSingleValueResultConverter(v -> {
Map<String, Object> valueMap = valueMapper.fromValue(v);
TestComposite composite = new TestComposite();
composite.field1 = (String) valueMap.get("field1");
composite.field2 = (Integer) valueMap.get("field2");
composite.field3 = (Boolean) valueMap.get("field3");
composite.field4 = (Double) valueMap.get("field4");
return composite;
}, TestCompositeCallResult.class);
TestComposite actual =
client.callForSingleResult("get_composite_data", Collections.singletonList(123000), mapper).get(); after: MessagePackValueMapper valueMapper = client.getConfig().getMessagePackMapper();
TestComposite actual = client.callForSingleResult(
"get_composite_data",
Collections.singletonList(123000),
client.getResultMapperFactory().withSingleValueResultConverter(
v -> {
Map<String, Object> valueMap = valueMapper.fromValue(v);
TestComposite composite = new TestComposite();
composite.field1 = (String) valueMap.get("field1");
composite.field2 = (Integer) valueMap.get("field2");
composite.field3 = (Boolean) valueMap.get("field3");
composite.field4 = (Double) valueMap.get("field4");
return composite;
}
)).get(); |
There was a problem hiding this comment.
Choose a reason for hiding this comment
The reason will be displayed to describe this comment to others. Learn more.
I generally still don't have any objections against this approach. Let's rebase to eliminate the visual noise and not forget to add the documentation. Also the code duplication in the mapper constructors is something that needs to be addresssed.
I've checked the changes with Spark connector and they seem to work, but there is no extensive usage of the mappers in there. The SpringData library has some tricky usage and must be checked before merging.
I like this idea, but that will not be as simple as you imagined it. I think a PoC in a new PR is worth trying to find a better interface form. I think it may be a kind of builder or a builder factory. |
545bd63
to
cd10452
Compare
There was a problem hiding this comment.
Choose a reason for hiding this comment
The reason will be displayed to describe this comment to others. Learn more.
I fixed a bit the javadocs for ResultMapperFactoryFactory methods. Some other new files are
still lacking javadoc headers, so we need to check this carefully again.
I have two concerns at the moment:
- I'm strongly against using "custom" words in the names of the classes. Especially if such a class is fundamental for a subtree of classes actually used in the driver code. "Custom" should only be left for the examples and users' code, otherwise it will embarrass the readers as it implies that there are some "core" classes and these classes are "supplemental" to them.
- We need to check every place where we are passing a mapper instance as an inner mapper so that it is an isolated shallow copy and we are not affecting the outer mapper (and more importantly, the default mapper from the settings) when building a mapper stack. I strongly advise writing some tests on this matter, since it is hard enough to check these relationships just with the eyes.
src/main/java/io/tarantool/driver/mappers/factories/ResultMapperFactoryFactory.java
Outdated
Show resolved
Hide resolved
src/main/java/io/tarantool/driver/mappers/factories/ResultMapperFactoryFactory.java
Outdated
Show resolved
Hide resolved
src/main/java/io/tarantool/driver/mappers/factories/ResultMapperFactoryFactory.java
Outdated
Show resolved
Hide resolved
src/main/java/io/tarantool/driver/mappers/factories/ResultMapperFactoryFactory.java
Outdated
Show resolved
Hide resolved
src/main/java/io/tarantool/driver/mappers/factories/ResultMapperFactoryFactory.java
Outdated
Show resolved
Hide resolved
src/main/java/io/tarantool/driver/mappers/factories/ResultMapperFactoryFactory.java
Outdated
Show resolved
Hide resolved
src/main/java/io/tarantool/driver/mappers/factories/ResultMapperFactoryFactory.java
Outdated
Show resolved
Hide resolved
src/main/java/io/tarantool/driver/mappers/factories/ResultMapperFactoryFactory.java
Outdated
Show resolved
Hide resolved
* @param <T> target inner result type | ||
* @return new or existing factory instance | ||
*/ | ||
<T> CustomStructureToTarantoolResultMapperFactory<T> customStructureResultMapperFactory(); |
There was a problem hiding this comment.
Choose a reason for hiding this comment
The reason will be displayed to describe this comment to others. Learn more.
This method description is identical to one of the methods above. Is this method really needed? If yes, we need to change the description accordingly.
There was a problem hiding this comment.
Choose a reason for hiding this comment
The reason will be displayed to describe this comment to others. Learn more.
It has similar functionality with multiValueTarantoolResultMapperFactory
. But MultiValueCallResultConverter
checks that the result shouldn't be null and it also checks second item return error. Besides multiValueTarantoolResultMapperFactory
uses customStructureResultMapperFactory
for further parsing
Also we have example how to use this mapper
cartridge-java/src/test/java/io/tarantool/driver/mappers/TarantoolResultMapperTest.java
Lines 53 to 61 in 60d30c3
CustomStructureToTarantoolResultMapperFactory<CustomTuple> mapperFactory | |
= mapperFactoryFactory.customStructureResultMapperFactory(); | |
TarantoolResultMapper<CustomTuple> mapper = mapperFactory.withArrayValueToTarantoolResultConverter(v -> { | |
CustomTuple tuple = new CustomTuple(); | |
List<Value> values = v.list(); | |
tuple.setId(values.get(0).asIntegerValue().asInt()); | |
tuple.setName(values.get(1).asStringValue().asString()); | |
return tuple; | |
}); |
There was a problem hiding this comment.
Choose a reason for hiding this comment
The reason will be displayed to describe this comment to others. Learn more.
We need to describe the difference clearly. It is not obvious even for me
There was a problem hiding this comment.
Choose a reason for hiding this comment
The reason will be displayed to describe this comment to others. Learn more.
Check comments below
src/main/java/io/tarantool/driver/mappers/TarantoolResultMapper.java
Outdated
Show resolved
Hide resolved
We have AutoConverter there. The converter has same functionality like we have here except canConvertValue. I tried to add this method and it's working. I suggest to add this method in next PR |
cb84ddd
to
60d30c3
Compare
799e7ce
to
e73038c
Compare
There was a problem hiding this comment.
Choose a reason for hiding this comment
The reason will be displayed to describe this comment to others. Learn more.
We need to rename "Custom" to something else. I suggest anything neutral like "default" (in fact we are instantiating "Default*" and "Simple*" classes there). That also applies to the directory name.
Also look at my replies in the comments.
I did it. We can discuss if you don't like it. |
b57b325
to
d58ac92
Compare
src/main/java/io/tarantool/driver/mappers/factories/ResultMapperFactoryFactory.java
Outdated
Show resolved
Hide resolved
src/main/java/io/tarantool/driver/mappers/factories/ResultMapperFactoryFactory.java
Show resolved
Hide resolved
d58ac92
to
f42d0cf
Compare
There was a problem hiding this comment.
Choose a reason for hiding this comment
The reason will be displayed to describe this comment to others. Learn more.
Almost there, we need to just give a better name to one class and a method.
src/main/java/io/tarantool/driver/mappers/factories/ResultMapperFactoryFactory.java
Outdated
Show resolved
Hide resolved
* refactor mappers and factories * split TarantoolResultConverter Closes #301 Co-authored-by: Alexey Kuzin <[email protected]>
bd1e6ed
to
376f706
Compare
/** | ||
* @author Artyom Dubinin | ||
*/ | ||
public class MapValueToTarantoolTupleResultConverter |
There was a problem hiding this comment.
Choose a reason for hiding this comment
The reason will be displayed to describe this comment to others. Learn more.
I suggest renaming this also to "RowsMetadataStructureToTupleResultConverter"
b43f64a
to
b6c6749
Compare
There was a problem hiding this comment.
Choose a reason for hiding this comment
The reason will be displayed to describe this comment to others. Learn more.
LGTM
Thanks for the work!
Changes
Mappers Factories
before:
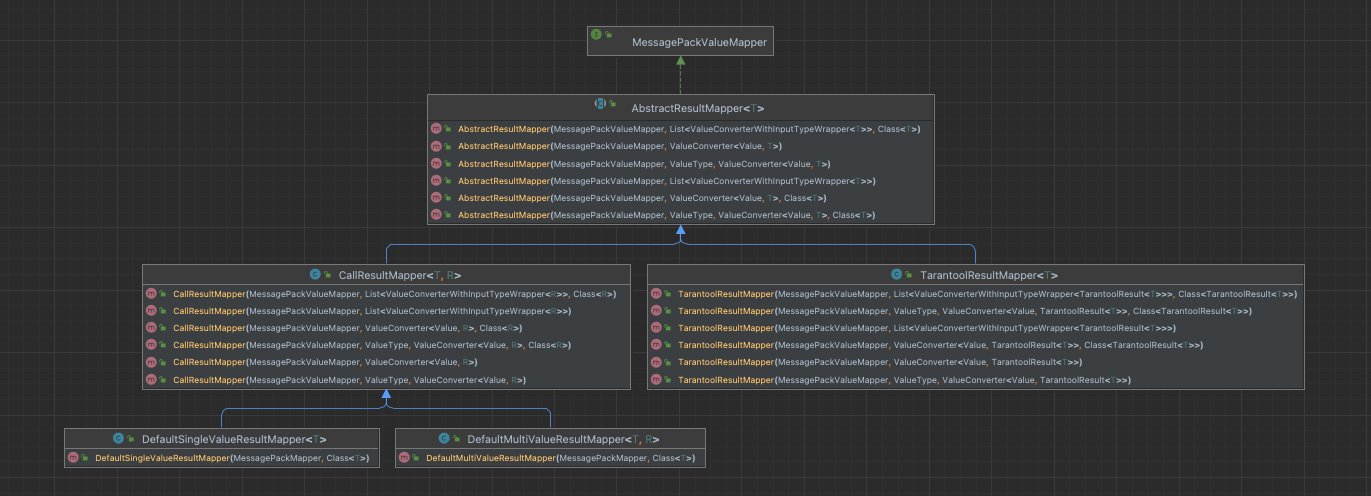
We didn't reuse tarantool mapper factory for single/multivalue structures. In fact, TarantoolResultMapper factory is used only for parsing structures where tuples are placed. We had TarantoolResultConverter for both structures for tarantool/crud response and for box responses and Mappers were designed for the converter use. But we want to use mappers with two converters(for crud aka Map structure, for box aka List structure) instead of using a universal "if else" converter.
https://drive.google.com/file/d/1PH7kzS8vrbMGPbdUOjJnP35tcLSMX-f3/view?usp=sharing
after:
We've rewritten Mappers, and now we can pass Mapper to another Mapper. It may be confusing. But we build a stack of converters - it's called Mapper, and we wanted to have the ability to create a stack of converters by not only passing converters but also passing mappers. And here Single/Multi*MapperFactory uses ResultMapper factory for parsing inner structures.
https://drive.google.com/file/d/1AKSzfUE0ebj8pRM6wnDUC7GvoCotDR6E/view?usp=sharing
Mappers were only for ArrayValue
We had mappers only for MP ArrayValue and we solved problems with MAP in inner class like we have
TarantoolResultImpl
inTarantoolResultConverter
. Also we can pass list of converters now, it is needed especially for parse Map/List tuple structures.before:

after:

ValueConverters without targetType
And the main reason to create methods that aren't using targetType is that we don't use targetType. We use it only for getting values when we pass valueClass besides.
Need to think
I haven't forgotten about:
Related issues:
Closes #301